N
Nalin
4
Workflows
Workflows by Nalin
Free advanced
Automate ABM research to outreach with Octave, AI, and Instantly.ai
This workflow contains community nodes that are only compatible with the self hosted version of n8n. Complete account...
N
Nalin Lead Nurturing
20 Aug 2025
215
0
Free intermediate
Discover decision makers by responsibilities (not titles) with Octave & Airtable
Discover relevant contacts from target accounts using Octave intelligent prospecting Who is this for? Sales developme...
N
Nalin AI Summarization
20 Aug 2025
27
0
Free intermediate
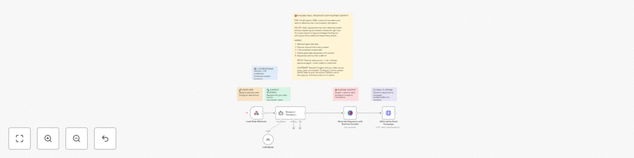
Generate Personalized Email Sequences with Octave, LLM & External Data
This workflow contains community nodes that are only compatible with the self hosted version of n8n. Generate dynamic...
N
Nalin Lead Nurturing
20 Aug 2025
109
0
Free intermediate
Qualify and Enrich Leads with Octave's Contextual Insights and Slack Alerts
This workflow contains community nodes that are only compatible with the self hosted version of n8n. Qualify and enri...
N
Nalin AI Summarization
20 Aug 2025
67
0